A roundup of Accuro’s top 2024 improvements and a preview of time-saving features coming soon.
Improving your Accuro experience is always on our to-do list, and this year our Product team made some great updates.
Check out this rundown of our top 9 improvements to AccuroEMR, plus some coming-soon items as a bonus in #10!
- Text macro functionality in Medical History Bands and form spreadsheets
- Highlighting urgent and very urgent documents in the Inbox
- Improved Patient Demographics
- Click and drag items in Medical History Bands
- Billing from an Encounter Note
- Time saving performance enhancements
- Filter History of Problems by diagnosis
- Form auto recovery feature
- AI-Powered Add-On Tools
- BONUS – Coming soon!
1. Text macro functionality in Medical History Bands and form spreadsheets
Users can insert blocks of text into medical history bands and form spreadsheets with existing macros instead of manually typing them.
2. Highlighting urgent and very urgent documents in the Inbox
It’s challenging for providers to distinguish document priority in their inbox after the MOAs send them over, and those requiring urgent review by a provider may get missed after being filed. To remedy this, urgent and very urgent documents are now highlighted in red in the provider’s inbox.

Additionally, Providers can now change the priority of a document directly from their Documents inbox, as well as from the Document’s Previewer window (F5). This enhancement reduces unnecessary back-and-forth with their Admin and makes organizing their inbox more efficient.

3. Improved Patient Demographics
New critical fields in Patient Intake window (F6)
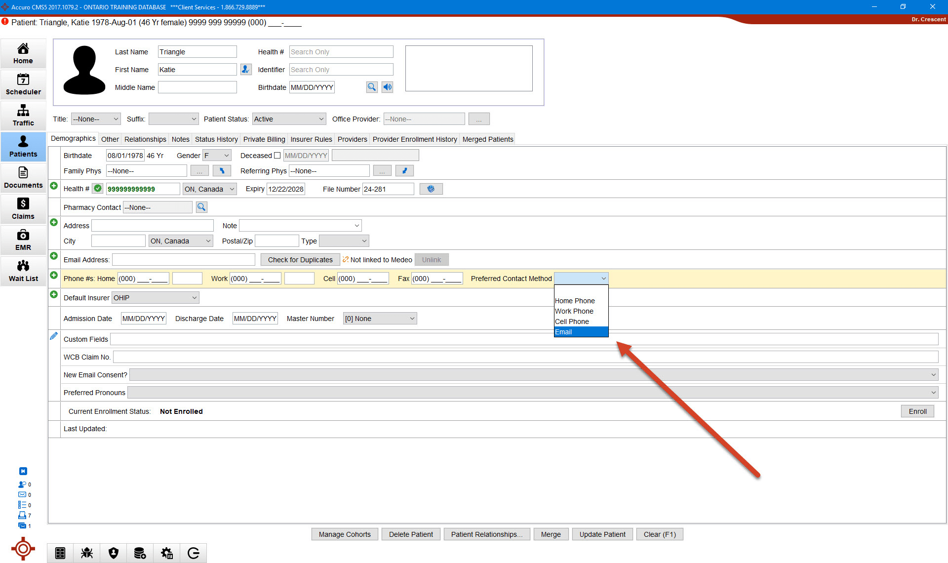
Switching sections in Accuro is time-consuming and involves extra clicks, so now the Preferred Contact Method and Preferred Pharmacy can be added directly from the Add Patient and Edit Demographics windows. This gives users quick access to key patient information and reduces the need to constantly switch back to the Patients section, saving both time and effort.
Add email as a preferred contact method
Email is now an option for the primary method for contacting patients. With the increased importance of email in our daily lives over traditional phone, this update simplifies the patient intake process, making it more efficient for administrative users.

Additionally, we’ve introduced an extra validation layer in the Patients section and the F6 window to ensure the email addresses entered for your patients are in a valid format.
New Edit Demographics button in Documents tab
Once we observed how frequent Accuro users were switching between the Documents and Patient sections when filling out patient data based on incoming documents, we knew we had an opportunity to help improve this workflow. We added an Edit Demographics button right in the Documents section, so now users can quickly edit patient information without switching to other sections or using keyboard shortcuts.

4. Click and drag items in Medical History Bands
Users can now click on and drag items in Medical History Bands to organize them in any way they like. View by progression of a disease, importance of issues, or most recent issue. Accuro will remember your changes, and this feature is user specific so it will not impact others in the clinic who access the same chart.

5. Billing from an Encounter Note
Adding the note is often the last step in an encounter, so we’ve made it possible to finish billing from there. As long as your note is linked to an appointment, you can access that claim with one click instead of closing and navigating to another section. Every (eliminated) click counts!

6. Time saving performance enhancements
Letters
A common theme across our development teams this year was “saving clinics time.” With this in mind, we worked to improve the speed of accessing Letters to ensure clinicians are able to open what they need faster
Wait List
Wait List performance has been improved, making it faster to load lists for large databases or for users trying to render many results at once.
Faxing
Outbound faxing has been improved to significantly reduce the time it takes to send a fax from Accuro, which means less time troubleshooting faxing issues and less waiting for faxes to go through.
7. Filter History of Problems by diagnosis
Previously, clicking on a problem under History of Problems in the Medical History Band would apply a filter to only show items linked to that problem—and users often didn’t know why all other info had disappeared. We wanted to make this feature more intuitive for our users. Now, right clicking on a problem under the History of Problems will provide the user with the option to select ‘Filter by problem’. Once filtered, users can right click again to select ‘Remove filter by problem’ or click the blue back arrow button and revert to the full chart view.

8. Form auto recovery feature
In the event of an unexpected Accuro closure, users can log back in and find any open forms with content saved up to 10 seconds before the closure. This is an invaluable time saver as it prevents having to redo a form from scratch.
9. AI-Powered Add-On Tools
This year, we’ve worked to integrate cutting-edge Artificial Intelligence (AI) solutions into Accuro to streamline your workflows, reduce administrative burdens, and give clinics back valuable time. If you’re ready to explore how AI can transform your practice, check out the exciting options in our Marketplace AI Vendors catalogue:
Mika AI Ambient Scribe, powered by Mikata Health

With Mika, Providers eliminate the need for post-appointment dictation by using this integrated tool for listening and transcribing conversations during appointments.
AI Document Inbox Triage Automation, powered by PHELIX AI

With Phelix, users receive administrative support by automating tedious workflows. From triaging your document inbox to guiding patient journeys, this tool helps you achieve a more efficient practice.
AI is already shaping the future of healthcare, and we’re proud to bring these tools to your fingertips to make clinic operations more efficient and effective.
10. BONUS – Coming soon!
Drag and drop appointments in Scheduler
We will be modernizing the appointment rescheduling process within the Scheduler to help MOAs save valuable time. Coming early 2025, office staff handling daily appointment changes can expect drag and drop functionality as an alternative to the current cut and paste process.
New collapsible Medical History and lab slideout panel in Notes
This coming-soon tool allows ALL previous history and lab data to be shown during note writing, rather than just those added on the same DOS as the note. Quick access to existing histories from the note allows these items to be edited or added to during the patient interview rather than after the fact (or never). Medical History band items and lab summary data will be able to be dragged and dropped into the open note, making it easier to add/update new history info after the clinical note template has been opened. Users can drag and drop in entire medical history sections, multi select individual items or even pull in date reflecting labs from previous dates of service without having to drag across multiple windows. When an ideal template is unavailable or when pulling in the whole history is not quite relevant, users can customize faster than ever.
Additionally, the electronic drawer will also be accessible from within a note. Enabling quick access to create additional new items means users will no longer need to minimize the note window or switch screens to open a new form, order bloodwork or x-rays, etc.
Note: This panel is fully collapsible, so clinicians can choose to use or not use this tool depending on their desired workflow.
Preview the new look coming to Accuro
You may have already seen or heard about this, but coming spring 2025 Accuro is getting a new look and feel! If you’ve been using Accuro for a while you know it’s been a few years since we’ve had a face-lift, so our team is excited to bring a fresh look including new colours, better readability, and a grey overlay so you can visually see pop-up windows better. We know this is a big change so to help you get more comfortable with this upcoming release, we created a video and interactive sliders so you can explore for yourself what to expect when this is released.
With Appreciation, The Accuro Product Team
